| Objet 3D : Le soleil (Dessin) |
|
Présentation (FR)
Soleil en rotation : photosphère granuleuse, points chauds et couronne incandescente qui crépite sur fond d’étoiles. Réalisé dans Blender en combinant les simulations Fire et Fire & Smoke, avec matériaux procéduraux, d’après le tutoriel “Blender Tutorial – How to Create the Sun” sur YouTube. Boucle fluide adaptée à une démo VFX/éducative.
Presentation (EN)
Rotating sun with a granular photosphere, bright hotspots, and a crackling corona set against space. Built in Blender using the Fire and Fire & Smoke simulations with procedural materials, following the “Blender Tutorial – How to Create the Sun” on YouTube. Seamless loop suited for VFX/education.
|
|
| Logiciels utilisés | ||||||||||||
![]() |
Blender | |||||||||||
| Informations | ||
| Catégorie : Eléments | Sous-catégorie : Feu | Mise à jour : lun. 08 juin 2020 |
| Animation du soleil qui tourne | ||||
|---|---|---|---|---|
| Image(s) de l'objet 3D : Le soleil (Dessin) | ||||
![]() | ||||
| Réalisation du soleil dans Blender | ||||
![]() | ||||
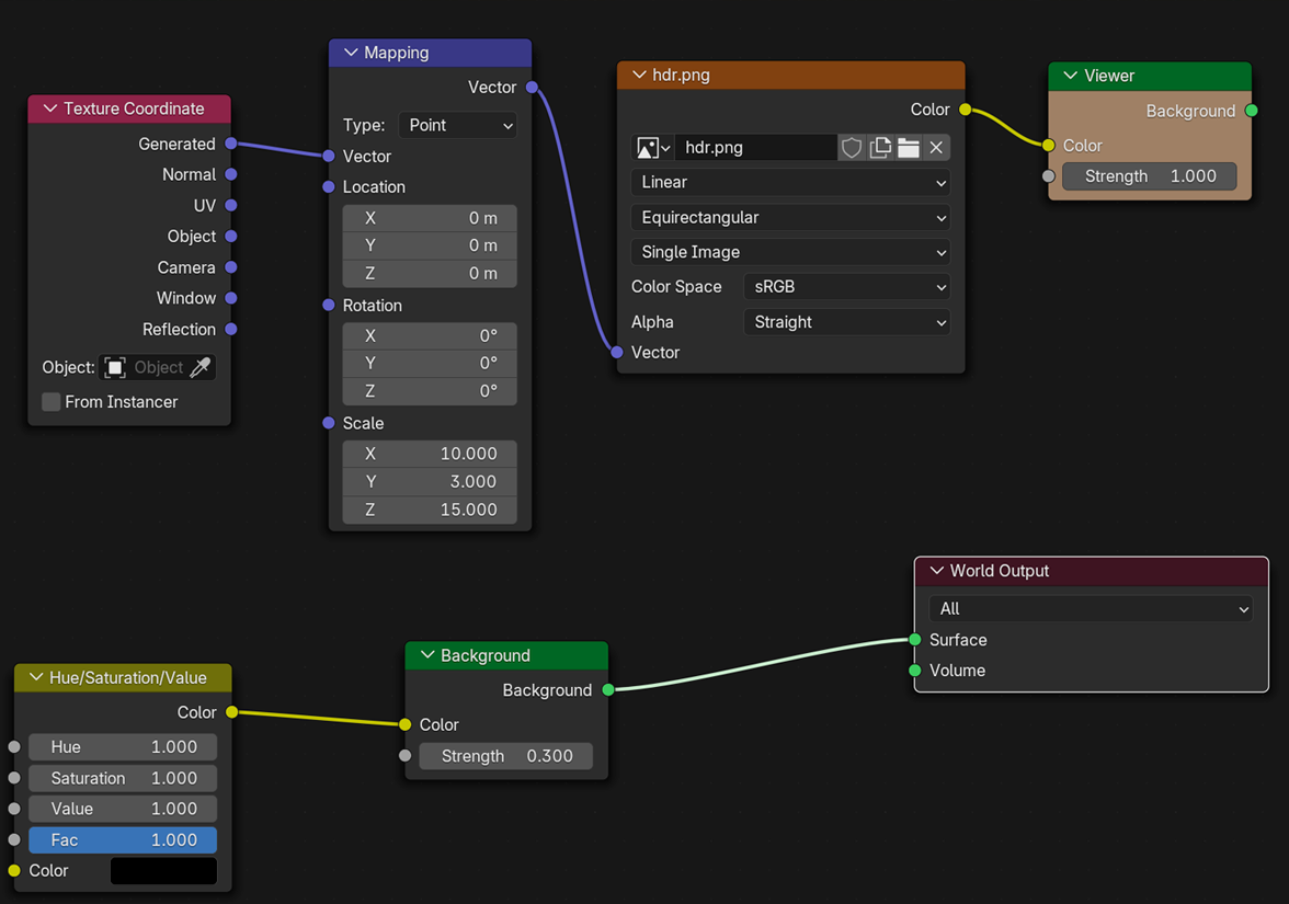
| Nodes utilisés dans Blender | ||||
![]() | ||||
| Mode Shader de Blender | ||||
![]() | ||||
| Image utilisée pour faire le soleil | ||||
![]() | ||||